© 2026 Hedgehog Software, LLC
Twitter
GitHub
Discord
System
Light
Dark
More
Communities
Docs
About
Terms
Privacy
Search
Star
Feedback
Setup for Free
✅ Csharp serializing - C#
C
C#
•
3y ago
•
85 replies
MurukuBaby
✅ Csharp serializing
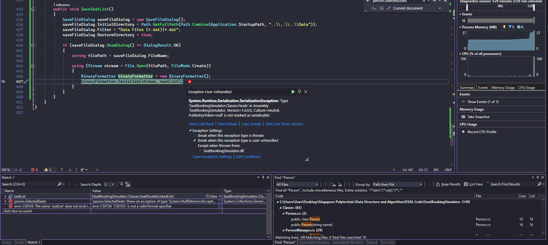
Hello
, I am really need this to work now and I am lost on how I can serialize because there are some errors which I do not really understand
. I also am not sure where I should be serializing things
.
C#
Join
We are a programming server aimed at coders discussing everything related to C# (CSharp) and .NET.
62,470
Members
View on Discord
Resources
ModelContextProtocol
ModelContextProtocol
MCP Server
Similar Threads
Was this page helpful?
Yes
No
Recent Announcements
Next page
Similar Threads
❔ csharp error
C
C# / help
4y ago
Serializing Config Section
C
C# / help
17mo ago
❔ Help Serializing Dictionary
C
C# / help
4y ago