Hello everyone. I am Dr. Furkan Gözükara. PhD Computer Engineer. SECourses is a dedicated YouTube channel for the following topics : Tech, AI, News, Science, Robotics, Singularity, ComfyUI, SwarmUI, ML, Artificial Intelligence, Humanoid Robots, Wan 2.2, FLUX, Krea, Qwen Image, VLMs, Stable Diffusion
@Dr. Furkan Gözükara I'm doing my first dreamboth training on kohya_ss previously I only used lora, I want to train many people at the same time on an xl model, friends and family from many ages and different genders, so what is the best to use dreamboth or fine tuning, one problem with dreamboth is regularization images because I'm training many classes at the same time, the other thing is the learning rate, I downloaded your preset for 24gb and the learning rate is too high compared to what I was used to use in 1.5 models that were 1e-6, I've read your YouTube post in the community that you are trying new learning rates for the new vesion of kohya, any advice?
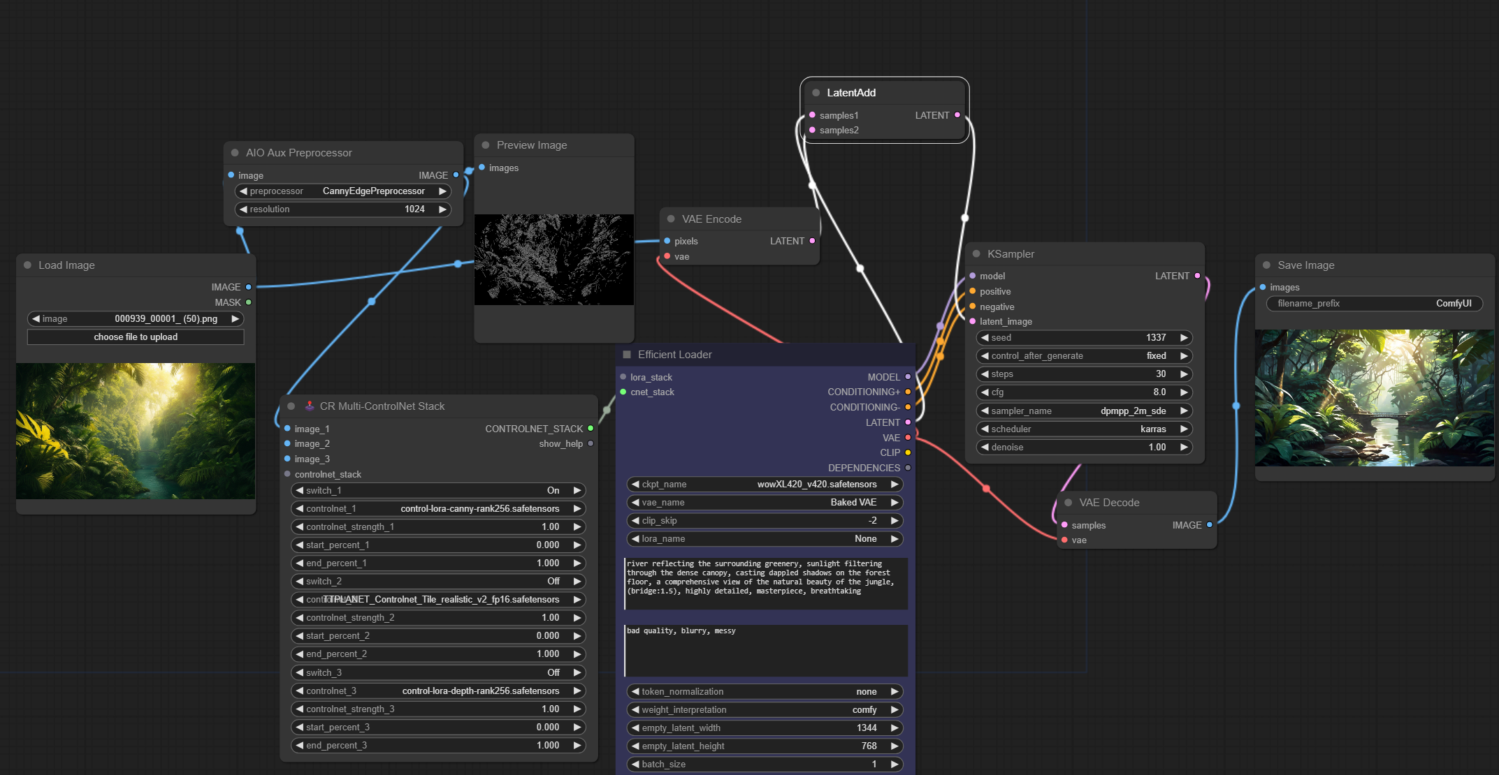
trying to use supir on confyui with controlnet so i can up the hallucination while keeping similar composition not sure how to connect it. i did a LatentAdd node of the canny + the supir latent and connected to the supir sampler but getting this error. "!!! Exception during processing!!! Expected all tensors to be on the same device, but found at least two devices, cuda:0 and cpu! Traceback (most recent call last): File "C:\Users\Tuan Do\Desktop\ComfyUI - TEST\ComfyUI\execution.py", line 151, in recursive_execute output_data, output_ui = get_output_data(obj, input_data_all) ^^^^^^^^^^^^^^^^^^^^^^^^^^^^^^^^^^^^ File "C:\Users\Tuan Do\Desktop\ComfyUI - TEST\ComfyUI\execution.py", line 81, in get_output_data return_values = map_node_over_list(obj, input_data_all, obj.FUNCTION, allow_interrupt=True) ^^^^^^^^^^^^^^^^^^^^^^^^^^^^^^^^^^^^^^^^^^^^^^^^^^^^^^^^^^^^^^^^^^^^^^^^^^^ File "C:\Users\Tuan Do\Desktop\ComfyUI - TEST\ComfyUI\execution.py", line 74, in map_node_over_list results.append(getattr(obj, func)(**slice_dict(input_data_all, i))) ^^^^^^^^^^^^^^^^^^^^^^^^^^^^^^^^^^^^^^^^^^^^^^^^^^^ File "C:\Users\Tuan Do\Desktop\ComfyUI - TEST\ComfyUI\comfy_extras\nodes_latent.py", line 27, in op samples_out["samples"] = s1 + s2
Is there anything special about PonyXL Lora training? I'm using Prodigy and based on the parameters the Lora came out good, but it still doesn't look like the pictures in the training kit. I don't label, I use regularization images. I don't want to train DB, I want to train Lora directly.
It's okay that it's not compatible with other XL models, the Pony is very flexible and better labelled than the base model, which is why I'm thinking of exercising now, but the regular person's training is not good for some reason. That's why I'm wondering if maybe I shouldn't use the safetensor, or some other spec parameter might be needed to shape the face well.