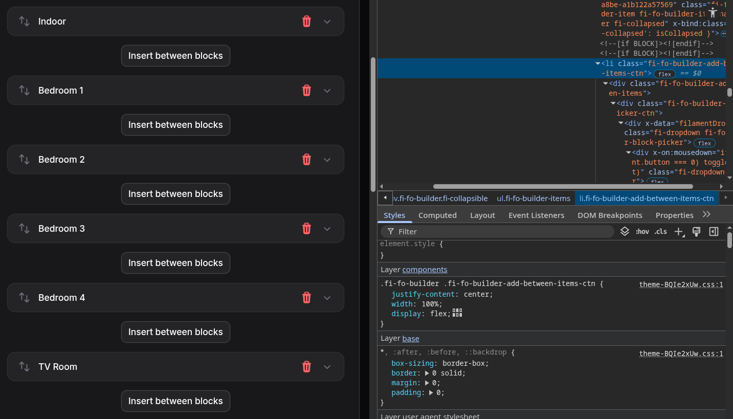
4.1 Builder: Insert between blocks button: missing CSS
Hi, I upgraded to Filament v4.1 today, thanks for all the work.
I noticed the Insert between blocks lost its CSS to fit between Builder items. Does that happen to you?
I upgraded from v4.0 with
composer update php artisan filament:upgrade bun run build artisan cache:clear
package.json:
Missing CSS from the theme:
.fi-fo-builder .fi-fo-builder-add-between-items-ctn {
top: calc(var(--spacing) * -6);
margin-block: calc(var(--spacing) * 0);
height: calc(var(--spacing) * 0);
position: relative;
}
My theme.css:


0 Replies