My swimming system works perfectly.
I detect when the player is in the water (is swimming) and when they are out of the water (is walking).
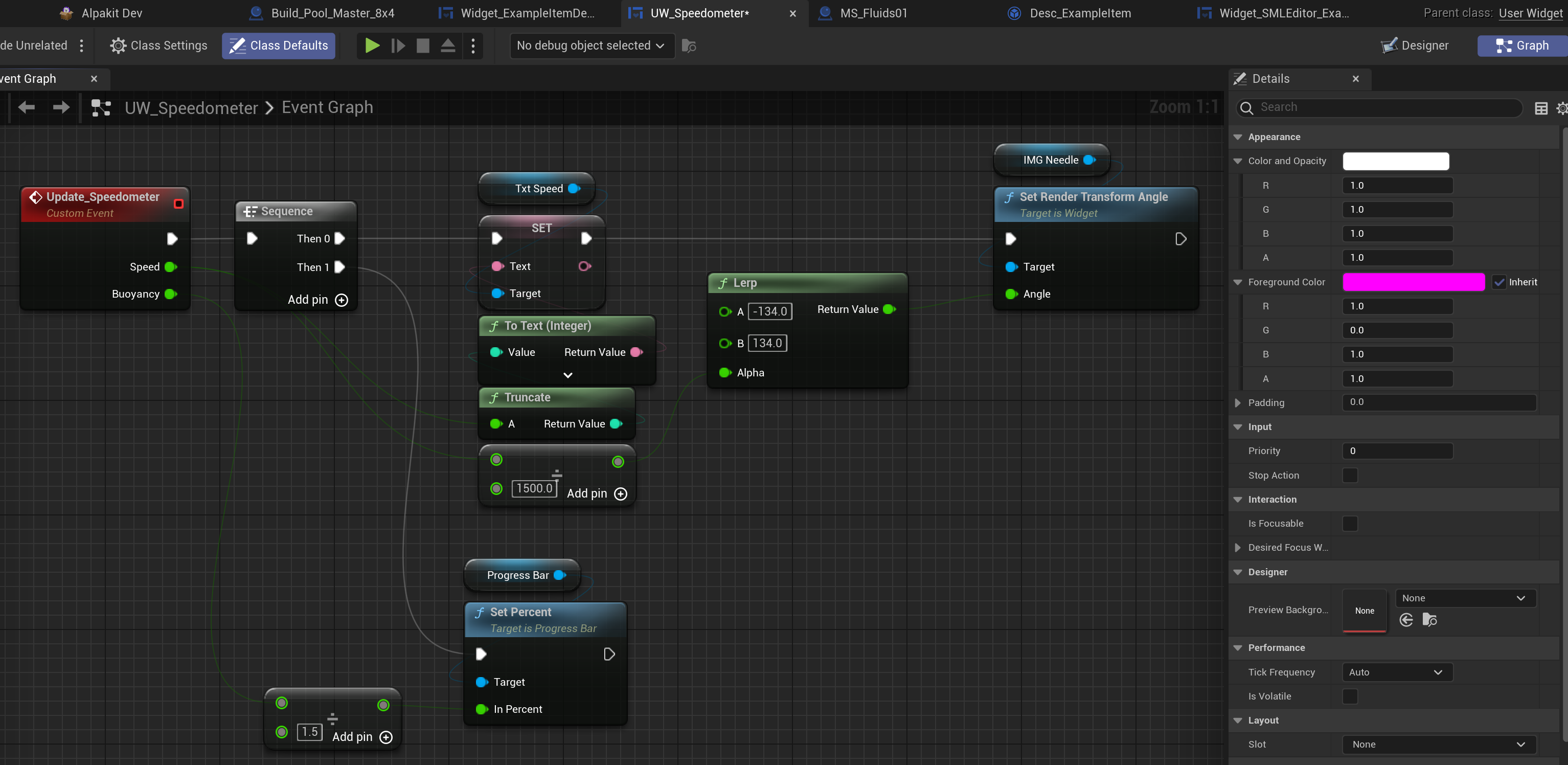
I can modify their buoyancy and swimming speed. (with EnhancedInputAction)
I want to display a widget that shows the buoyancy level and speed. (When he swims)
This widget should appear automatically, without any interaction from the player, when he is in the water, and be invisible when:
- He is out of the water
- when using ESC to leave the game (When he swims)
- when taking a photo (When he swims)
- and in all other situations