© 2026 Hedgehog Software, LLC
Twitter
GitHub
Discord
System
Light
Dark
More
Communities
Docs
About
Terms
Privacy
Search
Star
Feedback
Setup for Free
How to get the data of an adapter using MQTTnet - C#
C
C#
•
3y ago
BlyZe
How to get the data of an adapter using MQTTnet
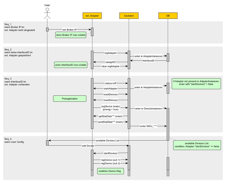
This is the documentation
:
https://docs.service.sicon.eco/sicon.os/2023.19.x/adapter-protocol-smqtt
I don
't get how to get the data of an adapter using MQTTnet
. Can anyone explain it to me
?
Adapter Protocol (sMQTT)
1
.1 Adapters Adapters link OT
-Device protocols and the MQTT
-based messaging within the SICON
.OS
. Adapters can either run as software modules within
.
.
.
C#
Join
We are a programming server aimed at coders discussing everything related to C# (CSharp) and .NET.
62,470
Members
View on Discord
Resources
ModelContextProtocol
ModelContextProtocol
MCP Server
Similar Threads
Was this page helpful?
Yes
No
Recent Announcements
Similar Threads
✅ How to get values of list using reflection?
C
C# / help
3y ago
Avalonia: how to get the data of a control where the sender belongs to?
C
C# / help
2y ago
✅ How to get data out of a custom control?
C
C# / help
2y ago
✅ How to get data from the first cell of a selected row?
C
C# / help
3y ago