Update: I've been able to get it working
Update: I've been able to get it working with the workers binding api. The requests in Postman are failing with "Error: Network connection lost."
6 Replies
Hey @Himanshu , sorry for the slow response on this one. Can you share what you are trying?
I assume you're accessing it via the REST API using Postman?
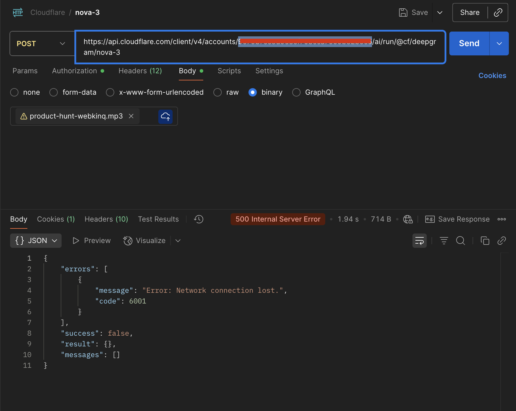
@samjs Yes, the REST API. Here's the screenshot for your reference.

For the headers, have you set the content type?
@samjs Yes, it's set to audio/mpeg
If this were a header issue or payload-related issue, I think the error should have indicated that. But the error I'm getting in response is quite confusing.
Hey. We've tracked this down on our end. It's a bug that only exists in the Rest API. For this model we end up serializing some configuration incorrectly. We think we have a fix and will try and roll it out shortly. I'll update you when that goes out
Hey @Himanshu -- this fix has rolled out now. Are you able to confirm it works on your end too?
@samjs It's working!!! Thanks for the update.