installing val but its stuck like this

Solution:Jump to solution
firewall blocking download and network set in private:fix disable firewall till download finish
53 Replies
Do you have any antivirus software installed ?
no i dont
i had a problem updating the game so i deleed it and now its like this
ah
corrupted files
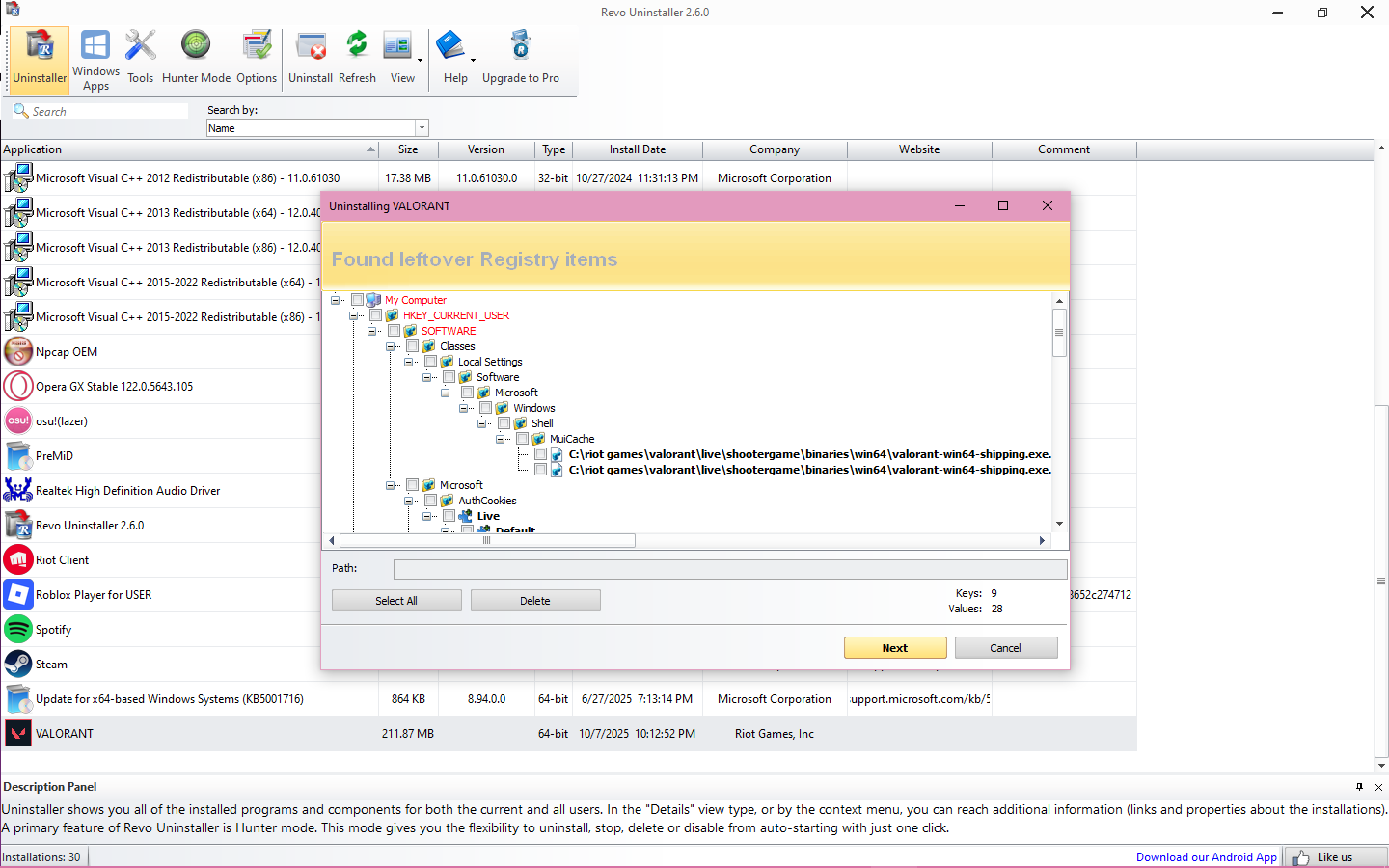
download revo unistaller
delete everything related to val and riot games
advanced mode
then select all
delete
and reinstall the game
but earlier i downloaded it and i clicked on install and it wasnt installing i usually get "allow this game to make changes" and i wasnt getting it
will that fix the issue too?
yes
bc you had left over corrupted files
so it can make issue while redownload

only shows those two
val and riot
yes
do it for val first
once val done
do it for riot
okay
it showed this

select all
i click select all?
delete
okay

what abt this
same thing?
@momo
select all
delete
okay doping riot rn
doing
did both now i install again?
restart pc and install yes
do i have to restart
not really but better
scared of restarting your pc ?
no i did it xd

no
wdym no
i see the fear in your eye bc of restarting pc
just kidding
r u watching me
yes
:1Bear_Pray:
everyday
every moment
im batman
u on eu or na?
im the shadow
eu
same
damn
bestie
im not radiant tho.
im iron 1
im p2 xd
easy peasy
itsl ike this now
dont mind im watching a movie
name
and why no activate windows
thats my friend not me
xd
the woman in black
why he no active
wht
idk he dumb
wdym
the name of the movie
xd
send him this to activate windows
hes to lazy
its 1 sec
lmao
send it to you
he kinda far
xd
im in asia
huh
are you drunk ?
is your game working ?
Solution
firewall blocking download and network set in private:fix disable firewall till download finish