Search
Star
Feedback
Setup for Free
© 2026 Hedgehog Software, LLC
Twitter
GitHub
Discord
System
Light
Dark
More
Communities
Docs
About
Terms
Privacy
Looking for Typebot pros to fix Dify.ai integrated workflows - Typebot
T
Typebot
•
2mo ago
•
5 replies
JoshFialkoff (8-4 ET)
Looking for Typebot pros to fix Dify.ai integrated workflows
💬
Question
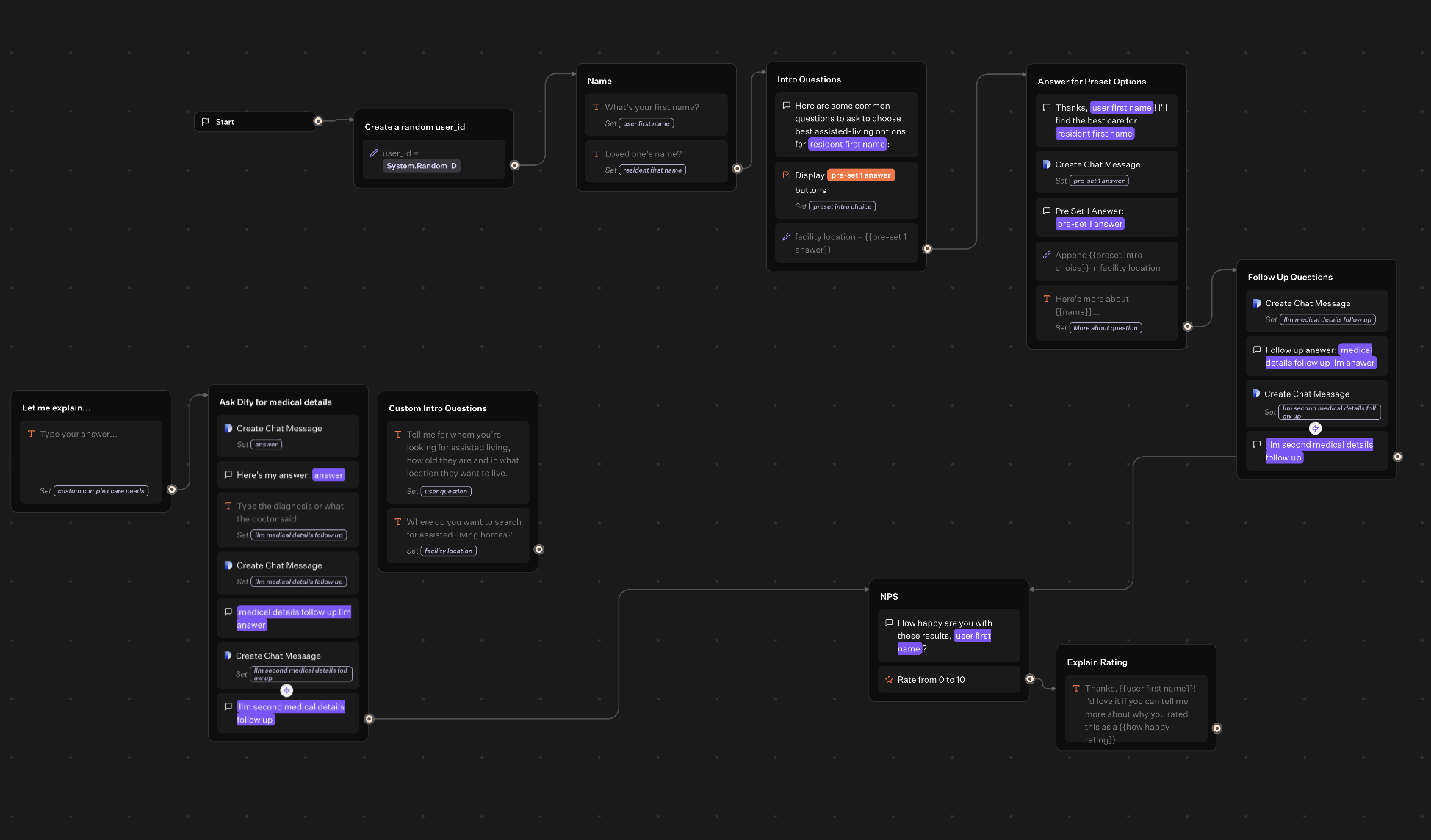
Please ping me if you can help fix workflows like the one in the screenshot
.
Right now
, the bot is not continuing to the next block
.
Typebot
Join
A place to connect with chatbot enthusiasts. Learn about bot building best practices and discover new content.
5,834
Members
View on Discord
Resources
ModelContextProtocol
ModelContextProtocol
MCP Server
Recent Announcements
Similar Threads
Was this page helpful?
Yes
No
Similar Threads
Dify.ai And typebot
T
Typebot / help-and-questions
3y ago
User Field Integration with dify.ai and Typebot
T
Typebot / help-and-questions
2y ago
Support with Dify workflows
T
Typebot / help-and-questions
14mo ago