Search
Star
Feedback
Setup for Free
© 2026 Hedgehog Software, LLC
Twitter
GitHub
Discord
System
Light
Dark
More
Communities
Docs
About
Terms
Privacy
http request dont respect the flow - Typebot
T
Typebot
•
5h ago
Bruno Lucena
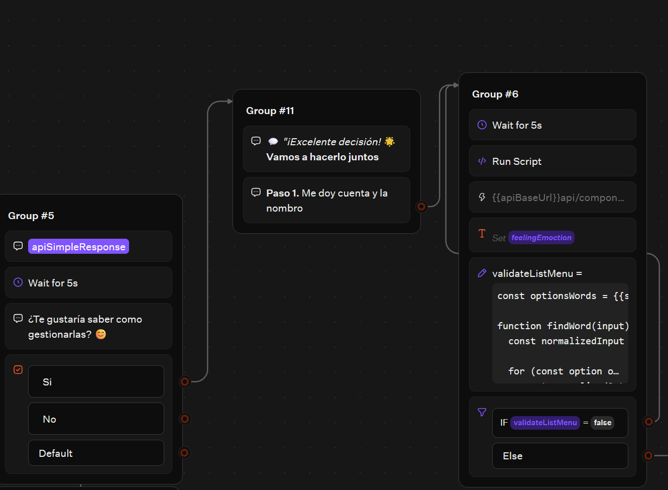
http request dont respect the flow
🐛
Potential bug
i use self
-hosted typebot and with whatsapp integration the http request dont respect the flow order and execute before the time
:
1
- first print
:
execute before the time to actions
, sending a list menu from my api before the necessary
Typebot
Join
A place to connect with chatbot enthusiasts. Learn about bot building best practices and discover new content.
5,834
Members
View on Discord
Resources
ModelContextProtocol
ModelContextProtocol
MCP Server
Recent Announcements
Similar Threads
Was this page helpful?
Yes
No
Similar Threads
HTTP REQUEST
T
Typebot / help-and-questions
5mo ago
http request data
T
Typebot / help-and-questions
6mo ago
Help with HTTP Request
T
Typebot / help-and-questions
8mo ago