Hello Team,
We are self host and using twenty version v1.15.
We are facing problems in workflows and are not sure if this is a known issue or there is something wrong in the way we have configured the workflow.
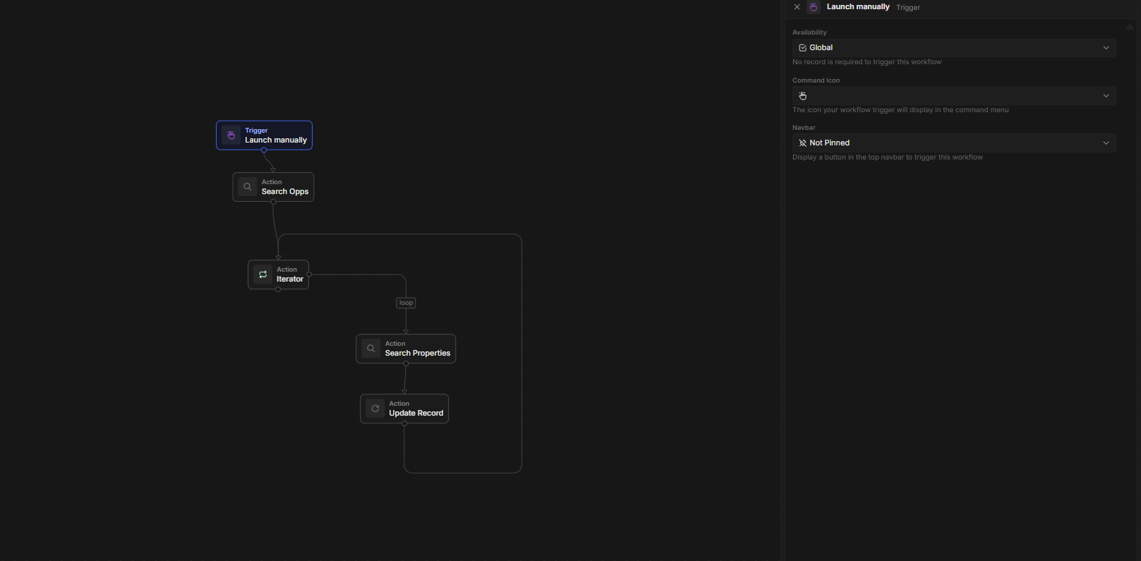
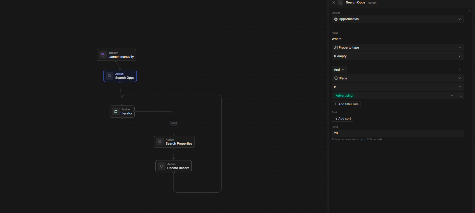
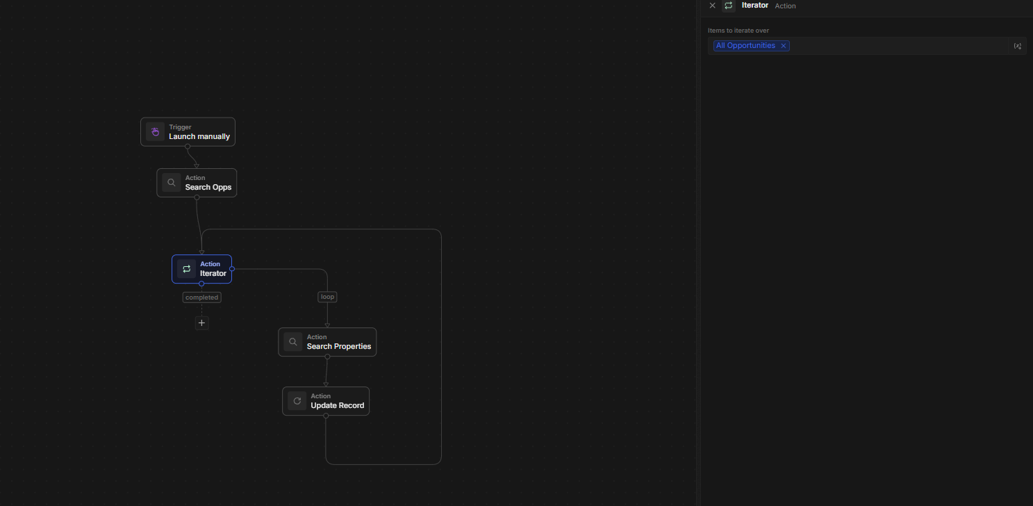
We have created a workflow with an "Iterator" node. The details of the workflow are in the attachment.
The Problem is when we run the workflow it brings down the application completely and finally fails after few minutes. The logs show a repeated error attached as a file.