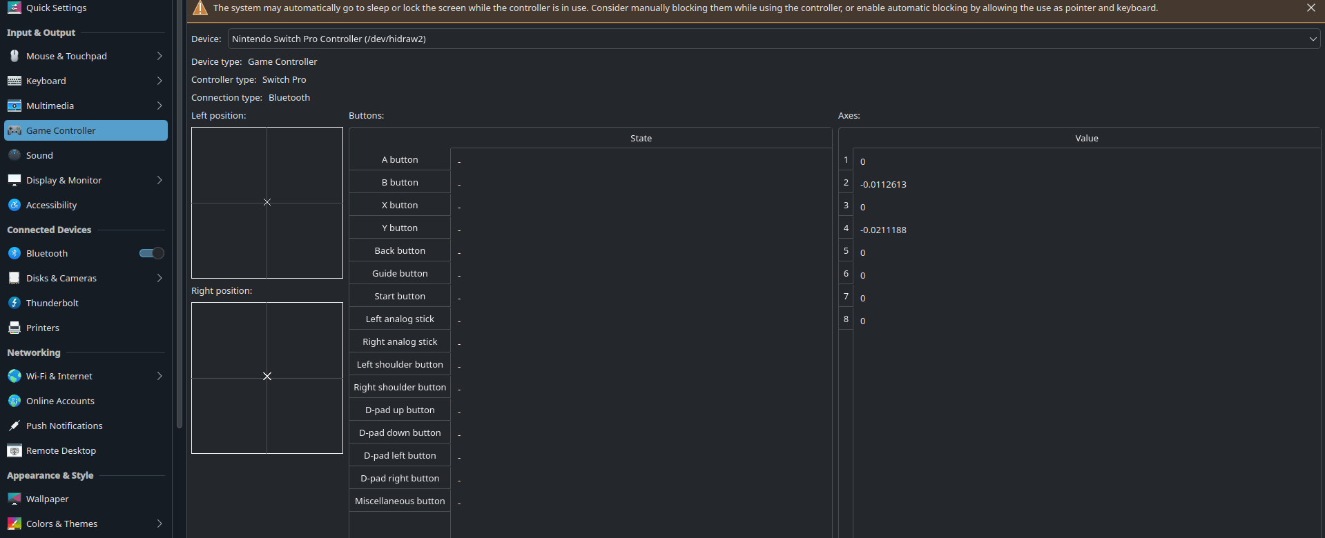
Today gyro stopped working on my 8bitdo sn30pro+ controller. I had previously dowloaded a udev rule to make gyro work, and that had worked for me up until now. I'm stumped as to what to do to fix this. Usually when I go into the game controller tab in settings, axes 5-8 (on the right) are noisy, giving constantly changing values. Today they are just zero's across the board, no matter how much i move the controller.
Any help is appreciated, not quite sure what to do from here.
screenshot of "game controller" tab in settings attached.