Hello everyone. I am Dr. Furkan Gözükara. PhD Computer Engineer. SECourses is a dedicated YouTube channel for the following topics : Tech, AI, News, Science, Robotics, Singularity, ComfyUI, SwarmUI, ML, Artificial Intelligence, Humanoid Robots, Wan 2.2, FLUX, Krea, Qwen Image, VLMs, Stable Diffusion
@Furkan Gözükara SECourses It may be helpful to you if you create channels for the different GPU Cards people have, like 20series, 30series, 40 series, 16series, that way people can confirm if your updates worked on their graphics cards, and also people with those graphic cards can go see if they should update or wait...
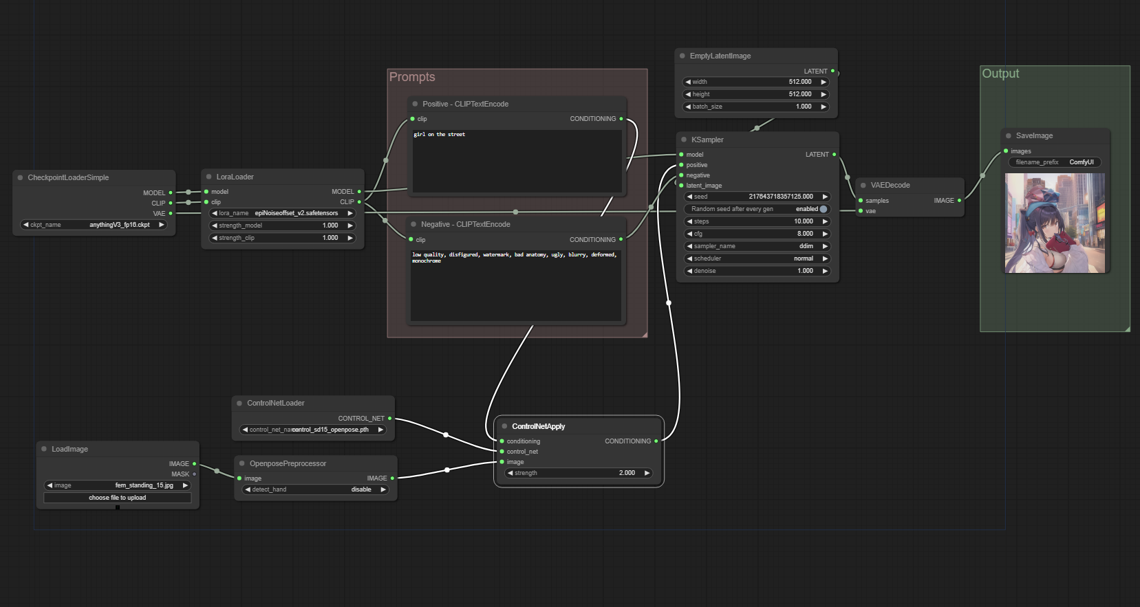
I recommend taking a brief look at Kohya and Comfyui. Both are excellent for different things and compliment automatic1111 brilliantly. The fact I have different outputs with the same prompts, models, Lora and sampler is also interesting. Would love to see you give comfyui a go with your images. And maybe try training them using Kohya too.
i can't generate a checkpoint cause I get this error Exception compiling checkpoint: The size of tensor a (4) must match the size of tensor b (320) at non-singleton dimension 1