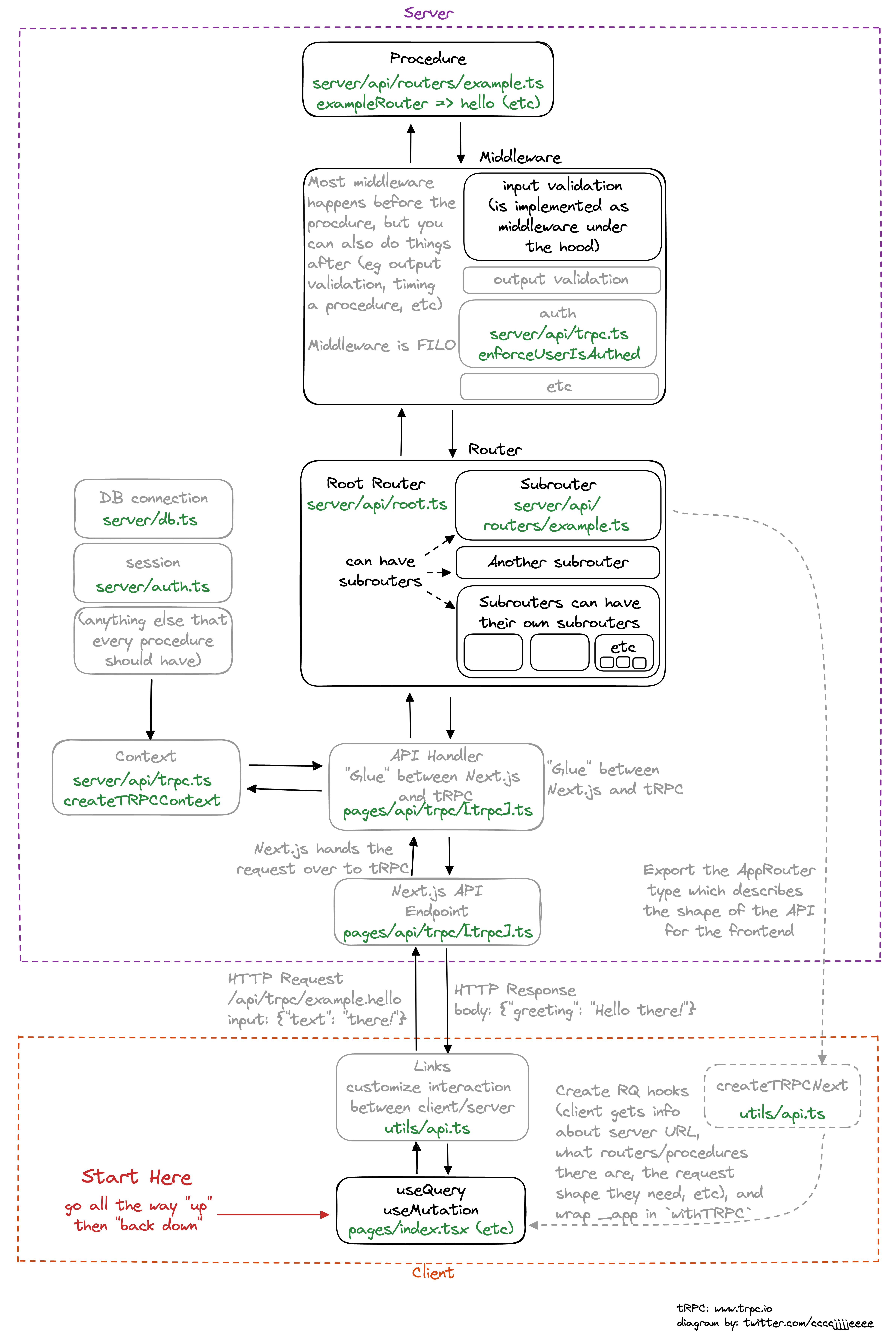
question about public and private procedures in trPC
so in the create-t3-app template there is this comment before the publicprocedures
this comments speaks as if the user is the one who is going to exectue the procedures but in reality I choose where this command runs and in what context exactly so what purpose do these different procedures make?
this comments speaks as if the user is the one who is going to exectue the procedures but in reality I choose where this command runs and in what context exactly so what purpose do these different procedures make?


