Crashed
When I open Valorant for a long time, it crashes like in this picture every time, and even after uninstalling it, it's still the same, no matter how I try to fix i

160 Replies
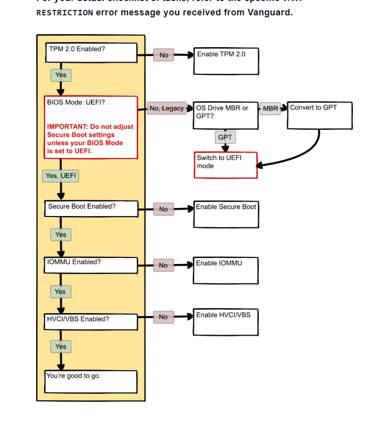
Press win+r
Type msinfo32
Show ss
Press win+r
Type tpm.msc
Show ss
msinfo32

tpm.msc

Restart ur pc and spam the del key on ur keyboard as its starting to get into the bios, use ur phone to chat here
ok

?
@Jidat
@Jidat ???
Go to peripherals
and look and show options there

?
@momo
Ah sorrry
go to M.I.T
miscellaneous settings

@momo
give me a bit
the meaning
?
@Saucy can you help pls
Then what do I press? May I know what function it is? And do I need to enable it?
You need to find tpm
in like 5 minutes can help you find it
Also secure boot
how is it?

this?
You need to enable it on bios
Okay now i can help you
@Syaa
go back into bios
peripheral
first option
Amd ftpm
Set it to enable
then go to bios option look for secure boot
Also set it to enable
then boot your pc normal
Once your pc up search for core isolation
Enable it
Restart your pc and play
I try
Okay
Let me know if you need help again
first go to bios
Disable csm support
then look for secure boot
AMD cpu ftpm?
Enable ?
Yes
Done
This ?

Yes this csm keep it disabled
Now you see secure boot down
open it
And show me whats in there

Enable ?
@momo
Yes set it to enable
then go to key management
and show me again
@Syaa you know we are not done in bios
you need to open key management
click on clear secure boot keys
Then install defualt secure boot keys
Then press f10
Save and exit

What is this ?
@momo
Key management

Reset factory keys
Done
Whattt
F10?
And try open valorant ?
I tried to log in and play.
original so again?
so what else do you need to do????
oh stress
What else do I need to do? @momo
Do you still have error ?
yess
which one
same error
>???
@momo
???
I want to play
I haven't played for 3 days, I want to play and the account has my weapon skin and level and rank, hmm
I have friends there.
please help me
I played it calmly until this error was like garbage, I wanted to fix it.
Cant be same
We enabled tpm already
It can't be, the problem is the same, it crashes. @momo
did you enable core isolation
what does that mean?
search for core isolation
and enable it
this will enable hvci

open device securtiy

detalis

okay
search for core isolation
and show ss of it
??
Screen shot
search where???
In search bar
Type core isolation
And enable it
You should be good to go

It was already open?
..
thats not core isolation
yes
On windows search bar type core isolation

should be like this


okay
Open it and enable it
go to bios
if it make like this then its disabled in bios

go to bios
What about gpedit
can try regedit incase of showing this page not availbe but the option not in his pc
so need to enable it in bios
restart pc
?
@momo
Yes
And go to buos
Bios
@momo

go to secure boot
Ok
Next ?
show me

secure boot mode
switch it to standard
Done
Next
go to key mangamant
and click on reset secure boot keys
No click
what you mean no click ?

@momo
its okay
its working now
let me find where hvci
give me 1 moment
?
???
1 moment
Okay
go to M.I.T
Advanced Frequency Settings
Advanced CPU Core Settings.
scroll dwon till you see svm mode
I am wondering if this can be fixed.
just listen
do what i told you
I try
go to M.I.T
then Advanced Frequency Settings
Advanced CPU Core Settings.
and find svm mode
enable it
show me
Ohh
Done
Next
okay
now go back to preiphals
and check if amd ftpm still enabled
Yes
okay
now start your pc
look for tpm.msc
show screenshot
Okay
type this
Press windows key + r
Type msinfo32
Show ss
show screenshot
search for core isolation
and show screenshot

okay first one working
show the rest
Which one is the other?
Press windows key + r
Type msinfo32
Show ss

Not enabled 🤔
?
what is not enabled ?
secure boot working
Vbs
dosent matter
now search for core isolation
and show ss of it\

open it
okay

next
make it on
Enable it
and restart your pc
Done
Ggwp
🫡
?

restart
Yes
okay
once you are back
show screenshot again of core isolation

good
now go play
have fun
again
again what ?

so again
so again the same
what you mean again the same
show me what error you getting
same crash
i need to see error
beacuse everything you send above being enabled
just like that and before it was like that
crash
yes error
yes
go to the game
What should I do?-
open it
once you see the error
take screenshot of it
okay

thats tottaly diffrent error
dont say its the same
you need to update your bios
do you have usb stick ?
no
you need to buy usb stick to update your bios
then you will be able to play
o
i have
do you have or not ?
i have
okay 1 moment
oky
put the usb stick in pc
and download this file i will send you in dms
extract it in your usb stick
go to bios
spam f8
and make update
wait till it finish
oky
so telling me you have usb in your pc but there is no usb at all there is no usb 500gb

i tried my best to help you but you are trolling
been trying for 3 hours

im done
Ask chat gpt or watch yt
okay