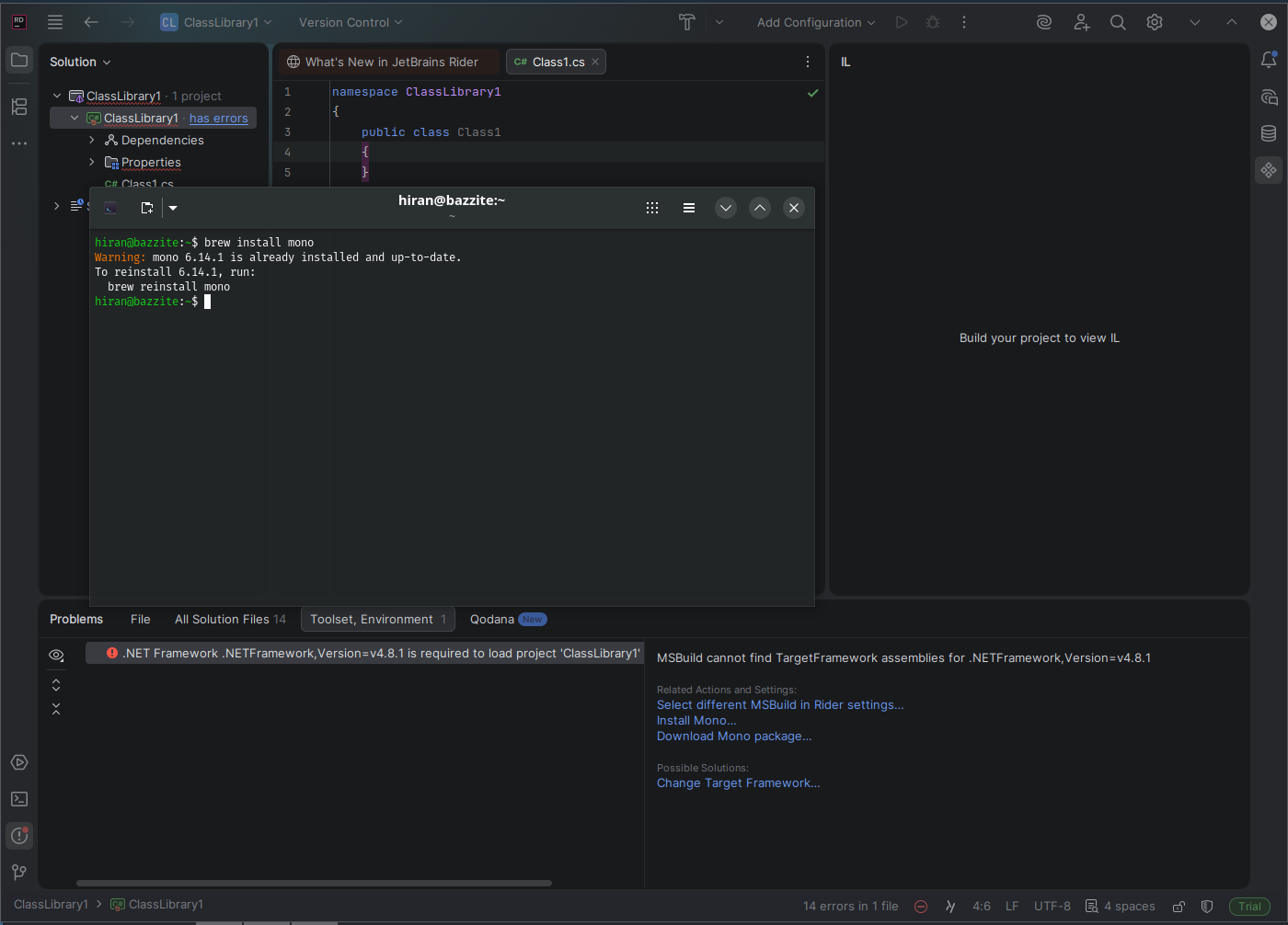
Setting up .Net Framework 4.8 with Rider
I want to setup old .Net Framework 4.8 with Rider. As far as I know I need to get Mono, but all the instructions for linux require
apt which we don't have. How do I do that?


