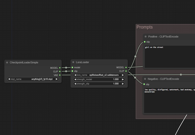
Trained a model for like 6 hours today in auto1111 dreambooth, the sample images looked just like my
Trained a model for like 6 hours today in auto1111 dreambooth, the sample images looked just like my subject, but when i go to txt2image, and put in the lora name, it looks nothing like my subject



