Firecrawl
Join builders, developers, users and turn any website into LLM-ready data, enabling developers to power their AI applications with clean, structured information crawled from the web.
JoinFirecrawl
Join builders, developers, users and turn any website into LLM-ready data, enabling developers to power their AI applications with clean, structured information crawled from the web.
JoinDebugging /map endpoint
Different to actual HTML despite scraping rawHtml
rawHtml format provides slightly different HTML body to actual HTML (as given by curl or a web browser).
The docs say that rawHtml is "with no modifications" (see https://docs.firecrawl.dev/features/scrape#scrape-formats) but that doesn't seem to be the case. It looks modified.
For example, scraping https://www.example.com with these options gives a different HTML:...Retry failed pages during batchscrape[FIRECRAWL SDK]
Can't retrieve results from a crawl job
Question about deactivating YouTube transcript in Python SDK
Student Program Not Accessable
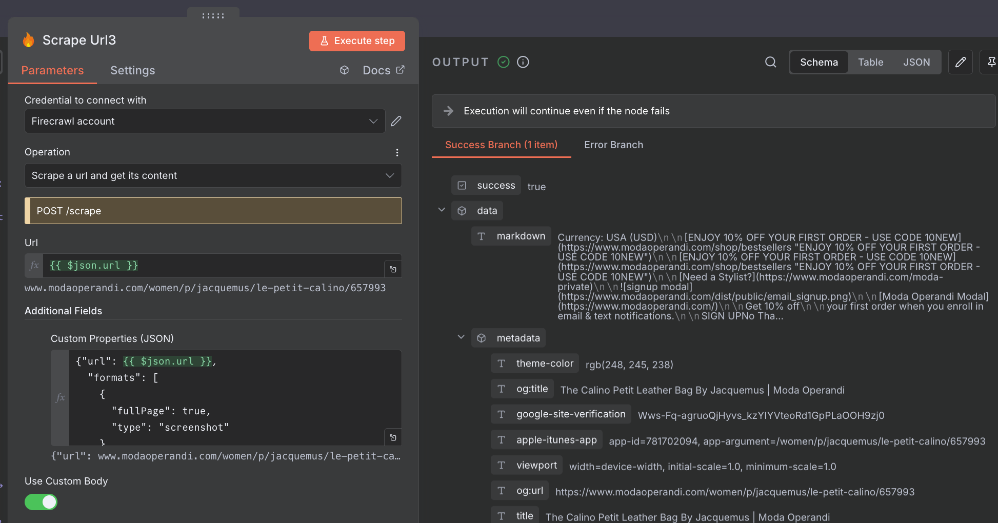
[N8N] Custom Body Not Being Applied in n8n Firecrawl Node

Skip JS rendering and get raw content
formats is set to only [ "rawHtml" ] then the response content is enclosed in HTML instead of raw XML. For example:
```...Guidance for getting screenshot when using /scrape
Open Lovable
Is there a way to set the "theme" when scraping?
The response does not return all of the products on the page.
https://www.svapoebasta.com/sa1_207/, I get a maximum of 30 products.
The JSON for the call is as follows:
```json
{...Crawl endpoint missing a page that is both in sitemap and linked
Firecrawl Crawl Issue - n8n Integration
JSON result is incomplete
Popup in Screenshot

Is there any method to crawl the next pages

Custom Web Crawling Result Format
reCAPTCHA token is required

Version 2 Question
sources key inside the payload?